TL;DR
Web2.5 blends familiar Web2 experiences (fast apps, email logins, card payments) with select Web3 ingredients (wallets, tokens, on-chain proofs). It’s a pragmatic architecture and rollout strategy that helps teams ship real value today while they progressively decentralize.
Why Web2.5 Exists
Decentralization is the destination, but most users (and many regulators) aren’t ready for a full leap. Web2.5 lets teams add on-chain features — ownership, auditability, programmable incentives — without sacrificing performance, compliance, or UX. In a phrase: progressive decentralization. As a16z frames it, build product→community→then hand over control as the network matures.

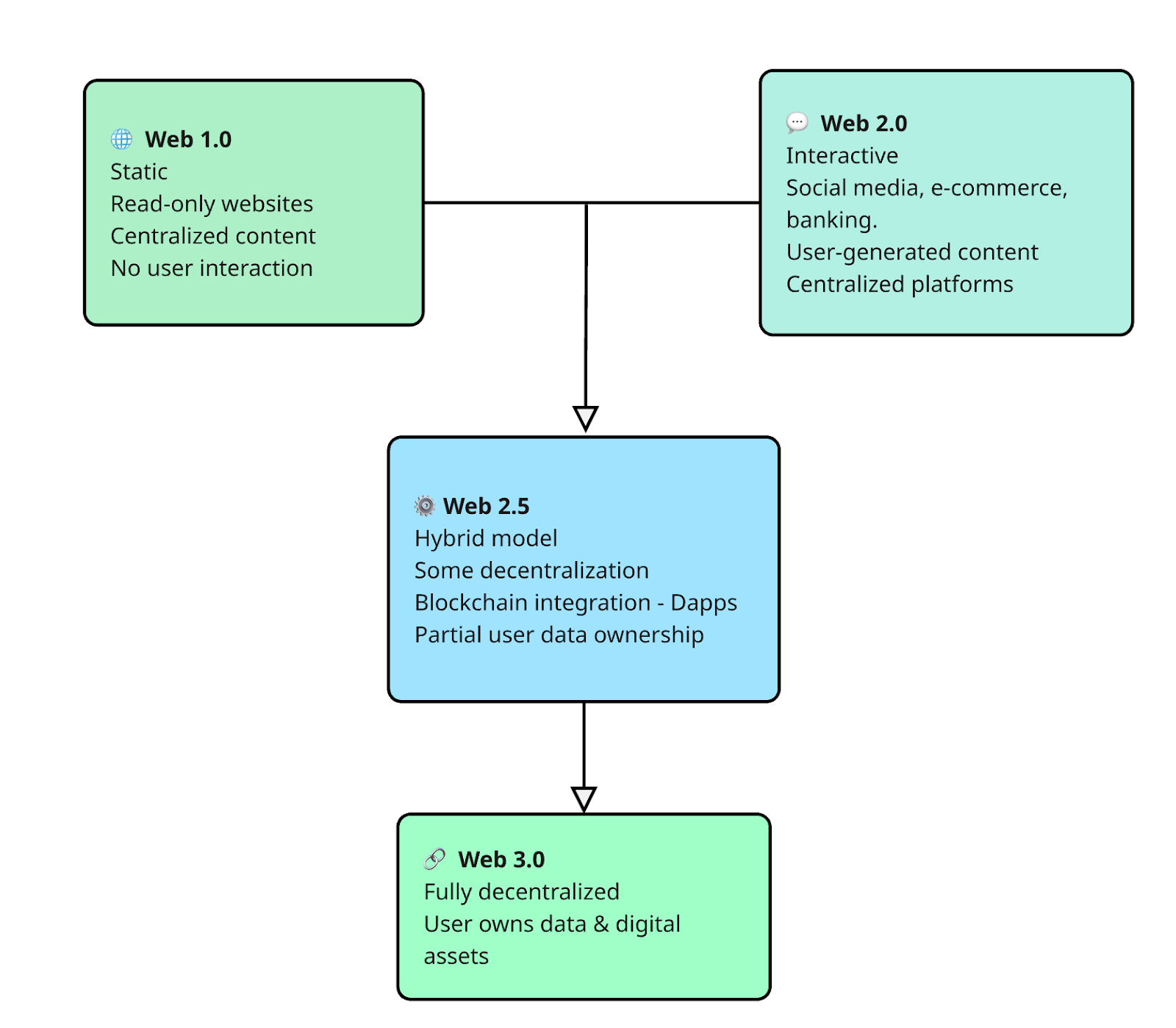
From Web1 to Web3: A Quick Timeline
Here’s a quick overview so we can better set the stage for Web2.5.
Web1 (roughly 1993 to 2005): Open, decentralized protocols and community-governed norms. Most value accrued to the edges — indie publishers, bloggers, early builders.
Static sites, thin UX, centralized publishing. Security focus: servers and basic input validation.
Web2 (2005 to 2018): Centralized, siloed services run by large platforms. Most value concentrated with a few corporations.
Platforms and mobile apps, rich UGC, OAuth/SSO — plus data silos and bigger attack surfaces (XSS, SQLi, session hijacking).
Web3 (2018 to present): Decentralized, community-governed networks using tokens and smart contracts so builders and users can own assets, identity, and governance.
Public chains, wallets, smart contracts, composability — plus hurdles (key custody, latency/finality, regulatory uncertainty, steep UX).
What Web2.5 Actually Is
Working definition: Web2.5 is a hybrid model where Web2 applications keep centralized pieces (UI hosting, auth, databases) while integrating targeted Web3 components (wallet-based sign-in, on-chain assets, Merkle-proof attestations, decentralized storage).
It’s a transition strategy and an architecture.
The Web2.5 Stack (At a Glance)
- Front End: Traditional web app and mobile clients (fast, cacheable, SEO-friendly).
- Core Services: Centralized APIs, data stores, risk/abuse controls (what users already understand).
- Web3 Add-Ons:
- Wallet sign-in (e.g., Sign-In with Ethereum, EIP-4361)
- Smart contracts for minting/settlement/governance
- On-chain proofs (e.g., Proof of Reserves)
- Oracles/bridges for external data and cross-chain flows
- Decentralized storage for tamper-resistant artifacts

Where You’ve Already Seen Web2.5
CEXes with On-Chain Proofs: Centralized exchanges run off-chain order books for speed, but publish Merkle-tree Proof of Reserves so users can verify inclusion. (This is textbook Web2.5 transparency.)
Hybrid DEX Models: dYdX historically used an off-chain order book with on-chain settlement — combining performance with cryptographic guarantees.
GameFi Platforms: In hybrid gaming setups, gameplay typically runs on Web2 infrastructure to ensure a seamless UX, while ownership and trading of in-game assets leverage Web3 technology.
Mainstream Onboarding: Reddit’s Collectible Avatars let people buy blockchain-backed items in local currencies via a familiar checkout flow; assets live in a Vault wallet. That is Web2.5 UX 101.
Web2.5 Threat Model (Web2 + Web3 + Integration)
Web2.5 inherits Web2 and Web3 risks and adds new integration risks at the boundaries. The goal is not a longer checklist but a clearer map.
Web2 Risks (still apply):
- Cross-Site Scripting (XSS), Cross-Site Request Forgery (CSRF)
- SQL injection / NoSQL injection, Server-Side Request Forgery (SSRF)
- Broken authentication/authorization (IDOR, weak session controls)
- Session hijacking, clickjacking, supply-chain/package compromise
Web3/Blockchain Risks (through integrations):
- Wallet & Sign-In: Signature-prompt phishing, domain-mismatch, stale nonces
- Private Key Custody (custodial models): HSM/keystore compromise, insider risk
- Oracle Manipulation: Tainted price/FX/identity feeds; insufficient aggregation
- Bridge Risk: Message verification bugs, relayer compromise, withdrawal drains
- Finality & Settlement: Chain reorganizations, insufficient confirmations
- Token Spoofing & Approvals: Fake assets, infinite allowances, permit-abuse
- Mempool Games: Front-running, sandwiching, MEV-adjacent behaviors
Integration Risks (where Web2 ↔ Web3 meet):
- Off-chain/on-chain state desynchronization (race conditions, partial failure)
- ABI/schema mismatches, unsafe parsing, event subscription lapses
- Business-logic gaps: irreversible off-chain actions on unfinalized on-chain events
- Privacy & Compliance: PII touching public ledgers; unclear controller/processor roles (GDPR)
Important: Contract-level bugs such as reentrancy, arithmetic errors, and access-control flaws are not universal Web2.5 risks. They matter only if you deploy custom smart contracts. In that case, treat them as integration risks and scope security work accordingly (threat model + audit + invariants).
Web2.5 Security Checklist
- Map Trust Boundaries: Document where state crosses Web2↔Web3. Gate every crossing.
- Wallet UX Hardening: SIWE with strict domain binding, per-session nonces, expiry, and readable prompts.
- Least-Privilege Contracts: Minimize upgrade authority; use timelocks, multi-sigs, and pausable modules.
- Proofs, Not Promises: For custodial balances, publish Merkle proofs (user-verifiable) and routine on-chain attestations.
- Oracle Defense-in-Depth: Aggregate sources, sanity-check feeds on the server side, add circuit breakers.
- Bridge Caution: Treat bridge interactions as high-risk; consider allowlists, withdrawal delays, and independent monitoring. (Bridge-related hacks have been a significant share of losses in multiple years.)
- Finality-Aware Logic: Don’t trigger irreversible off-chain actions until blocks reach your confirmation or finality threshold.
- Approval Hygiene: Avoid infinite token approvals; guide users to revoke stale allowances; prefer EIP-2612 (permit) where appropriate.
- PII Strategy: Keep PII off-chain; if you must anchor data, hash pseudonymous references and retain deletion controls off-chain.
- Unified Monitoring: Correlate web logs, wallet telemetry, and on-chain events; define incident runbooks that span both worlds.
Even with better hygiene, losses continue. 2024 saw about $2.9 billion stolen; by July 1, 2025, theft had already surpassed that figure, driven by large exchange incidents. Treat Web2.5 as security-critical infrastructure.
Governance & Compliance Notes
Define Roles Early: Who is the controller? Who is the processor? Document this before shipping. (EU studies and CNIL guidance emphasize clarity.)
Right to Erasure: Never store PII directly on public ledgers; use off-chain stores with deletion controls; anchor minimal commitments on-chain.
Conclusion
Web2.5 isn’t a half-measure — it’s how the industry is onboarding the next wave of users and enterprises while maintaining real-world reliability and compliance. If Web3 is the destination, Web2.5 is the paved road — complete with guardrails, signage, and checkpoints.
“Progressive decentralization” is a playbook: ship something people want, grow a community, then decentralize control.
Want a fast sanity check? Share your architecture and we’ll suggest a Web 2.5 hardening plan you can run this quarter.
FAQs
How does Web2.5 differ from Web2 and Web3?
Web2 centralizes data and control, Web3 pushes ownership and execution on-chain, and Web2.5 blends the two — keeping Web2 speed and UX while adding targeted Web3 pieces (wallet auth, on-chain assets, verifiable proofs).
Is Web2.5 just marketing or a real architectural pattern?
It’s real in practice even if there’s no RFC: teams commonly pair wallet auth (EIP-4361), centralized apps/APIs, smart contracts, oracles, and decentralized storage. Concrete patterns include SIWE for login, Merkle-proof Proof of Reserves for transparency, and off-chain orderbooks with on-chain settlement in trading.
Which industries adopted Web2.5 first, and why?
Gaming was among the first to adopt Web2.5: teams hid wallet/setup friction to keep gameplay front and center, then introduced on-chain ownership and rewards once players were engaged.



